[Program] 강릉바다's 10 Pick
1. FastStone Image Viewer
최고의 이미지 뷰어 프로그램. 무료지만 기부하고 시리얼을 받을 만큼 유용한 프로그램
https://www.faststone.org/FSViewerDetail.htm
2. FastStone Capture
최고의 화면 캡처 프로그램
https://www.faststone.org/FSCaptureDetail.htm

3. ZoomIt
최고의 판서 프로그램
https://learn.microsoft.com/ko-kr/sysinternals/downloads/zoomit

4. Audacity
편리한 오디오 편집 프로그램

5. Everything
최고의 파일 검색 프로그램. 포맷 후 필수 설치
https://www.voidtools.com/ko-kr/

6. Mp3tag
mp3 파일의 태그를 편리하게 관리
https://www.mp3tag.de/en/download.html

7. EasyNamer
파일 이름을 다양하게 변경

8. Spot Mouse
마우스 주변에 다양한 스포트라이트 표시. 강의 자료 제작시 유용
https://kinfolksoft.com/%ec%8a%a4%ed%8c%9f-%eb%a7%88%ec%9a%b0%ec%8a%a4/

9. Notepad++
최고의 텍스트 편집기. 다양한 프로그래밍 언어를 지원합니다.
https://notepad-plus-plus.org/

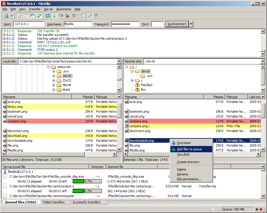
10. FileZilla
최고의 FTP 클라이언트
https://filezilla-project.org/

* 체험용
완전 삭제한 파일을 복구(복원)하는 프로그램입니다. 그러나 기능에 한계가 있어, 실제 중요한 파일은 다른 방법을 추천합니다.
https://www.ccleaner.com/ko-kr/recuva/download
Recuva - 무료 다운로드
Recuva Free 및 Professional은 개인 사용자용입니다.
www.ccleaner.com
